Tutorial - Kachelseite als Startseite

In diesem Abschnitt des Tutorials lernen Sie, wie man eine Kachelseite als Startseite für Ihre Webseite erstellt. Die Startseite ist die erste Seite, welche erscheint, wenn man Ihre Webseite besucht. Ein aufgeräumtes und gut strukturiertes Auftreten ist wichtig, besonders im ersten Moment. Die Kachelseite bietet dafür eine einfach Möglichkeit viele Eindrücke auf einmal organisiert darzustellen.
Anmerkung
Grundsätzlich gilt: Die Kachelseite muss keine Startseite sein und die Startseite keine Kachelseite. Sie sind vollkommen frei Ihre Webseite so zu gestalten, wie Sie es bevorzugen.

Vorbereitung

In diesem Schritt des Tutorials werden verschiedene Bilder auf der Kachelseite eingesetzt. Bilder für Kacheln einer Kachelseite sollten eine bestimmte Größe haben. Welche Maße vom System vorgegeben werden, sehen Sie hier am unteren Ende der Seite:

Schritt 1

Sollten Sie noch nicht im "Site-Management" sein, klicken Sie jeweils einmal in der CMS-Navigation auf "inccaCMX" und dann auf "Site-Management". Suchen Sie nun im linken Bereich nach Ihrer Pfarrei. Klicken Sie hierfür jeweils auf den "Wechselpfeil" oder das "Plus-Zeichen", bis Sie einen Ordner sehen mit schwarzer Schrift und dem Namen Ihrer Pfarrei oder Ihres Pfarrverbandes. Wählen Sie folgende Ordner:
  1. EMF R2
  2. Startseite
  3. Pfarreien und Pfarrverbände
  4. "Die Region Ihrer Pfarrei/Pfarrverbandes"
  5. "Das zugehörige Dekanat"
  6. "Ihre Pfarrei/Pfarrverband"

Ein Ordner mit schwarzer Schrift bedeutet, dass Sie daran Änderungen vornehmen dürfen. Ein Ordner mit grauer Schrift bedeutet, dass Sie keine Berechtigungen für diese Daten besitzen.
Zeigt die Ordner Struktur im incca CMS.

Schritt 2

Rechts-klicken Sie nun auf den schwarzen Ordner im linken Bereich mit dem Namen Ihrer Pfarrei/Pfarrverbands und wählen Sie mit einem Links-Klick "Öffnen".
Auf der rechten Seite erscheint nun ein gelbes Ordner Symbol, welches den selben Namen haben sollte.
Rechts-klicken Sie auf dieses und wählen Sie "Eigenschaften". Es sollte nun ein neues Fenster geöffnet sein. Wählen Sie hier neben "Allgemein" den Tab "Template" und innerhalb des Fensters klicken Sie auf "Pfarrei Kachelseite". Danach klicken Sie auf "Speichern".
Zeigt wie man das Template für eine Kachelseite auswählt.

Schritt 3

Rechts-klicken Sie nun auf den Ordner mit Ihrem Namen und wählen mit Links-Klick "Bearbeiten". Es erscheint ein neues Fenster. In das Feld "Meta-Keywords" tragen Sie ein paar Worte ein, welche diese Seite beschreiben. Wählen Sie danach bei Suchmaschine "Seite indizieren". So ist Ihre Webseite auch bei Google auffindbar. Wechseln Sie danach den Tab von "Allgemein" auf "Inhaltseditor".
Klicken Sie dann auf "Speichern" und wählen im neuen Fenster "Fertiggestellt." Nun Sind alle Vorbereitungen abgeschlossen und wir können die Startseite mit Inhalten befüllen.
Bildserie zeigt, wie man eine Kachelseite vorbereitet 1

Schritt 4

Rechts-klicken Sie nun auf den Roten Balken und wählen unter "Multimedia" die "Kacheln". Es öffnet sich nun das Kachel-Bearbeitungs-Fenster.
Bildserie zeigt, wie man eine Kachelseite vorbereitet 2

Schritt 5

In diesem Schritt befüllen Sie die Kachelseite mit Inhalten. In diesem Tutorial wird eine Pfarrverbands-Kachelseite mit vier Pfarrkirchen erstellt. Die Kirchen werden sternförmig um das Pfarrverbands-Logo angeordnet. Hierfür wird eine 2x2 Kachel in der Mitte und jeweils eine 1x1 Kachel an den Ecken benötigt.
Sie können dieses Tutorial aber sehr gerne an Ihre Pfarrei / Ihren Pfarrverband anpassen. Es wird versucht, die Anleitung möglichst Allgemein zu halten.
 

Erinnerung: Bildergrößen

Bilder auf der Kachelseite sollten eine bestimmte Größe haben. Lesen Sie die genauen Angaben hier nach:
 
Zuerst erweitern Sie die Kachelseite um eine weitere Zeile, damit kann die Stern-Form erzeugt werden. Dazu klicken wir im unteren Bereich auf das "Plus". Ein Klick auf das "Minus" würde die Zeile wieder löschen.

Für eine 2x2-Kachel benötigen Sie vier Felder. Eine 2x2-Kachel wird erzeugt in dem das links obere Feld als Ausgangspunkt für die 2x2-Kachel gewählt wird. Das heißt unter diesem Feld muss eine Kachel frei und nicht bearbeitet sein, genauso links daneben. Mit einem "Rechts-Klick" auf das graue Feld öffnet sich ein kleines Kontextmenü und Sie wählen "Bild 2x2".
Bildserie zeigt das Anlegen einer Kachelseite 1
Es öffnet sich ein neues Fenster, in dem die Inhalte der mittleren großen Kachel beschrieben werden. In diesem Fall wird nur ein Bild unseres Beispiel-Pfarrverbandes hinzugefügt. Dazu klicken Sie bei dem Feld "Bild" auf das Ordner Symbol.
Bildserie zeigt das Anlegen einer Kachelseite 2
Nun hat sich das Medien-Verzeichnis geöffnet.
Hier wählen Sie im linken Bereich Ihren Pfarrverband/Pfarrei-Odner. Navigieren Sie hier ähnlich wie bei der "Site-Struktur" über die "Wechselpfeile" oder "Plus" zu Ihrem zugehörigen Ordner. Doppel-Links-Klicken Sie auf diesen. Sollte ein weiteres Fenster aufgehen, welches nicht aussieht wie in dem unteren Bild, klicken sie auf "Abbrechen" um dieses zu schließen.
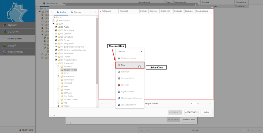
Recht-Klicken Sie in das weiße Feld rechts neben dem Strukturbaum und wählen Sie "Neu".
Bildserie zeigt, wie man ein Bild in das CMS lädt 1
Links-klicken Sie in das Feld "Datei hochladen". Es öffnet sich der Datei-Browser Ihres Systems. Wählen Sie hier das Bild, welches Sie hochladen möchten. (In unserem Beispiel nehmen wir das Logo des Pfarrverbands.) Nachdem Sie dieses ausgewählt haben, öffnet sich ein neues Fenster.
Wählen Sie hier einen aussagekräftigen Dateinamen, damit Sie das Bild auch später wieder erkennen im Medien-Archiv. Außerdem müssen Sie eine Beschreibung zu dem Bild erstellen und ein Copyright angeben. Danach klicken Sie auf "Speichern".
Bildserie zeigt, wie man ein Bild in das CMS lädt 2

Schritt 6

Die nächsten Kacheln verhalten sich ähnlich zu der Großen Kachel. Anstatt des 2x2-Bild nehmen Sie diesmal die "Blaue Kachel 1x1". Der Ablauf ist gleich zu Schritt 5. Bei dieser Beispielseite wird das für alle 4 Pfarrkirchen wiederholt.
Bildserie zeigt das Anlegen einer Kachelseite 3
In diesem Fall soll jedoch zusätzlich zu dem Bild ein dauerhafter Text unten an der Kachel vorhanden sein. Dazu tragen wir im Feld "2. Überschrift" unseren Bild-Titel ein.Im Beispiel ist das der Name der jeweiligen Kirche.
Dies wird für alle weiteren wiederholt.
Bildserie zeigt das Anlegen einer Kachelseite 4
Der Speichern-Button ist aktuell noch nicht anklickbar, da noch nicht bearbeitet Felder vorhanden sind. Deswegen wählen Sie bei jedem grauen Feld "Blaue Kachel 1x1", löschen im neuen Fenster alle gefüllten Felder und klicken auf "Speichern" ohne etwas einzutragen. Ein mögliches verlinktes Bild können Sie mit einem Klick auf das rote X löschen. Dadurch bleibt die Kachel leer, jedoch gilt ihr Status als bearbeitet.
Bildserie zeigt das Anlegen einer Kachelseite 5
Wenn alle Kacheln einmal gespeichert wurden, wird der "Speichern"-Button aktiv. Drücken Sie diesen nun.
Bildserie zeigt das Anlegen einer Kachelseite 6

Schritt 7

Ihre Kachelseite ist nun angelegt. Klicken Sie im inhaltseditor auf "Speichern" und im darauf folgenden Fenster auf "Zum Staging".
Bildserie zeigt das Anlegen einer Kachelseite 7

Fertige Webseite im Staging anschauen.

Die gerade erzeugte Webseite ist nun in der Vorschau verfügbar und kann im Browser betrachtet werden.
Klicken Sie hierfür mit der rechten Maustaste auf die Webseite im rechten Bereich des CMS und wählen "Im Browser öffnen" und dann "Stage".
Bildserie zeigt die Vorschau der im Beispiel erstellten Kachelseite 1
In unserem Fall sieht die Seite im Browser nun so aus.
Bildserie zeigt die Vorschau der im Beispiel erstellten Kachelseite 2

Optional: Waagrechte Navigation ausblenden

Wie man im oberhalb dargestellten Bild erkennen kann ist oberhalb der Kacheln eine Navigationsleiste mit verschiednen Schlagworten angezeigt. Diese wird später auch unsere Unterseiten beinhalten. Wenn man dies nicht möchte, folgen Sie der nachfolgenden Anleitung.
Mit einem Rechts-Klick in der rechten Seite auf das Ordner Symbol, öffnet sich wieder das Kontextmenü. Wählen Sie hier "Eigenschaften". Klicken Sie dann im neuen Fenster auf den unvollständigen, gräulichen Pfeil in der rechten oberen Ecke, bis Sie den Tab "Eigenschaften" sehen und klicken diesen an. Aktivieren Sie den Haken bei "Waagrechte Navigation ausblenden". Anschließend klicken Sie auf "Speichern" und im neuen Fenster auf "Staging".
Zeigt, wie man bei einer Kachelseite die waagrechte Navigation ausblendet.

Vorschau auf kommende Themen
In einem späteren Teil des Tutorials werden die Kachelseiten der einzelnen Kirchen auf die jeweiligen Unterseiten verlinkt. Sie haben bestimmt hierzu bei den Einstellungen zu den einzelnen Kacheln die Felder "interner Strukturlink" und "externer Link" gesehen. Mehr hierzu aber später.

Im nächsten Abschnitt wird eine Unterseite für eine der Beispiel-Kirchen angelegt.