Webseiten Verknüpfung und Downloads erstellen

In den vorherigen Abschnitten haben Sie die Startseite (Kachelseite) und verschiedene Unterseiten (Standardseite) erstellt. Aktuell sind diese Seiten aber noch starr und nicht untereinander verknüpft.
In diesem Abschnitt werden Sie Verlinkungen der Startseite zu den zuvor erstellten Unterseiten erstellen. Außerdem werden ein externer und interner Link auf der Unterseite hinzugefügt. Zuletzt wird auch ein Download eines PDF angeboten.

Bildserie zeigt Anleitung um eine Webseiten zu Verknüpfen und eine Datei zum Download anzubieten. (Ausgangspunkt mit Markierung)

Schritt 1: Webseiten verknüpfen

Bisher sind die Webseiten nur über die Navigation auf der linken Seite aufzurufen. Es wäre schön, wenn man mit einem Klick auf die Bilder der Kachelseite automatisch auf die Unterseite weitergeleitet wird.
Wählen Sie die Startseite im rechten Bereich. Mit einem Rechts-Klick öffnen Sie das Kontextmenü und wählen dort "Bearbeiten".

Sollten Sie auf der rechten Seite nicht die Startseite sehen, doppel-links-klicken Sie auf der Linken Seite auf den Ordner, welcher den Namen Ihrer Pfarrei oder Ihres Pfarrverbandes trägt.
Bildserie zeigt Anleitung um eine Webseiten zu Verknüpfen und eine Datei zum Download anzubieten. (1)
Im neuen Fenster sehen Sie das Musterbild für die Kachelseite. Rechts-klicken Sie auf das Musterbild und wählen im Kontextmenü den Punkt "Eigenschaften".
Bildserie zeigt Anleitung um eine Webseiten zu Verknüpfen und eine Datei zum Download anzubieten. (2)
Rechts-klicken Sie auf die Kachel, mit welcher Sie die Unterseite verbinden wollen. Wählen Sie dann "Bearbeiten".
Bildserie zeigt Anleitung um eine Webseiten zu Verknüpfen und eine Datei zum Download anzubieten. (3)
Im neuen Fenster klicken Sie auf das gelbe Ordnersymbol neben "Strukturlink".
Bildserie zeigt Anleitung um eine Webseiten zu Verknüpfen und eine Datei zum Download anzubieten. (4A)
Es öffnet sich ein neues Fenster. In diesem können Sie die "Site-Struktur" sehen. Klicken Sie sich wieder durch den Strukturbaum, bis Sie Ihre Pfarrei / Ihren Pfarrverband finden. Öffnen Sie auch diesen und klicken einmal mit der linken Maustaste auf den Ordner, welcher den Namen der zu verknüpfenden Unterseite trägt. Der Strukturpunkt sollte nun grau hinterlegt sein. Klicken Sie nun einmal auf den Button "OK".
Bildserie zeigt Anleitung um eine Webseiten zu Verknüpfen und eine Datei zum Download anzubieten. (5)
Ihre Unterseite ist nun mit dem Bild auf der Kachelseite verknüpft. Klicken Sie einmal auf "Speichern" um diese Verbindung an das System weiterzugeben.
Bildserie zeigt Anleitung um eine Webseiten zu Verknüpfen und eine Datei zum Download anzubieten. (6)
Alternative: Eine externe URL einbinden
Alternativ ist es auch möglich eine externe URL einzugeben. Nutzen Sie hierfür das Feld URL-Link. Löschen Sie in dem Feld bereits vorhandene Zeichen und kopieren Ihre eigene URL in das Feld. Setzten Sie den Haken für das Kästchen rechts neben dem Feld und klicken Sie danach erst auf den grünen Haken. Die URL ist jetzt eingetragen und Sie können auf den Button "Speichern" klicken.
Bildserie zeigt Anleitung um eine Webseiten zu Verknüpfen und eine Datei zum Download anzubieten. (4B)
WICHTIG:
Speichern Sie niemals gleichzeitig einen Strukturlink und einen URL-Link ab. Entweder Struktur- oder URL-Link!
An der Kachelseite sieht man sonst keine weitere Änderung.

Optional: Fügen Sie nun bei allen Kacheln die Verlinkungen ein, sofern Sie dies wünschen.

Wenn Sie fertig sind klicken Sie auf "Speichern".
Bildserie zeigt Anleitung um eine Webseiten zu Verknüpfen und eine Datei zum Download anzubieten. (7)
In der Vorschau der Kachelseite müssen Sie nichts weiter erledigen. Klicken Sie auch hier auf "Speichern" und wählen im neu erschienen Fenster "Zum Staging".
Bildserie zeigt Anleitung um eine Webseiten zu Verknüpfen und eine Datei zum Download anzubieten. (8)

Schritt 2: Einen Download anbieten

Es ist nicht nur möglich Webseiten zu verlinken, sondern auch Dateien. Somit können Sie zum Beispiel Ihren Gottesdienstanzeiger als Download anbieten. Die Besucher der Webseite können sich diesen dann lokal auf Ihrem Computer speichern.
In diesem Fall wird die Unterseite gewählt, um den Download anzubieten.
Doppel-Links-Klicken Sie hierfür in der linken "Site-Struktur" auf Ihren Unterordner. In der rechten Seite sollten Sie den Namen der Unterseite sehen können.
Bildserie zeigt Anleitung um eine Webseiten zu Verknüpfen und eine Datei zum Download anzubieten. (9)
Rechts-klicken Sie nun auf die Seite im rechten Teil des Fensters und wählen Sie "Bearbeiten".
Bildserie zeigt Anleitung um eine Webseiten zu Verknüpfen und eine Datei zum Download anzubieten. (10)
Sie befinden sich nun wieder im Bearbeitungs-Modus der Webseite. Zuvor wurden hier die Inhalte geschrieben, welche auf der Webseite angezeigt werden sollen.
Rechts-klicken Sie nun oberhalb der Position an der Sie den Download der Datei anbieten wollen. Wählen Sie im Kontextmenü den Punkt "Verknüpfung" und links-klicken Sie auf "Download".
Bildserie zeigt Anleitung um eine Webseiten zu Verknüpfen und eine Datei zum Download anzubieten. (11)
Es öffnet sich ein neues Fenster. Hier tragen Sie in das Feld neben "Bezeichnung" den Text ein, welcher die Datei in Kurzen Worten beschreibt. Zum Beispiel "Gottesdienstanzeiger".
Tragen Sie den gleichen Text in das Feld "Verknüpfungstitel" ein.
Danach klicken Sie auf das gelbe Ordnersymbol neben dem Feld "Datei".
Bildserie zeigt Anleitung um eine Webseiten zu Verknüpfen und eine Datei zum Download anzubieten. (12)
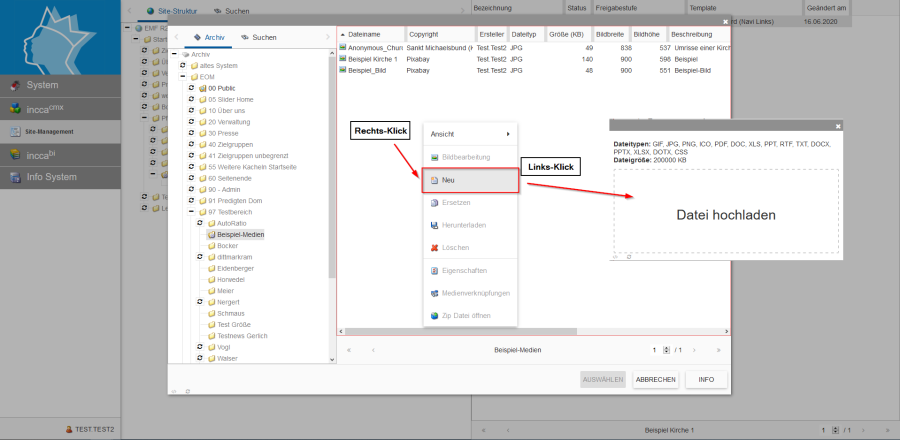
Nun öffnet sich das Medien-Archiv. Ihr Ordner sollte bereits vorausgewählt sein. Rechts-klicken Sie nun auf eine freie Stelle im rechten Bereich des Fensters und wählen im Kontextmenü den Punkt "Neu". Klicken Sie einmal mit der linken Maustaste in das Feld "Datei hochladen" und wählen Sie im System-Browser die Datei, welche Sie zum Download anbieten wollen.
Bildserie zeigt Anleitung um eine Webseiten zu Verknüpfen und eine Datei zum Download anzubieten. (13)
Ähnlich zum Hochladen von Bildern, welches am Anfang des Tutorials erklärt wurde, öffnet sich ein Eigenschafts-Menü für die Datei. Tragen Sie hier einen passenden Dateinamen im Feld "Bezeichnung" ein. Danach schreiben Sie eine kurze "Beschreibung" im zugehörigen Feld.
Bei einer PDF Datei müssen Sie kein Copyright angeben. Sie können dies aber gerne trotzdem eintragen.
Klicken Sie danach auf "Speichern".
Bildserie zeigt Anleitung um eine Webseiten zu Verknüpfen und eine Datei zum Download anzubieten. (14)
Klicken Sie nun einmal mit der linken Maustaste auf die Datei im Medien-Archiv, damit diese grau hinterlegt ist. Anschließend ein Klick auf "Auswählen".
Bildserie zeigt Anleitung um eine Webseiten zu Verknüpfen und eine Datei zum Download anzubieten. (15)
Der Dateiname sollte nun im zugehörigen Feld eingetragen sein. Lassen Sie die anderen Einstellungen auf Standard und klicken Sie auf "Speichern".
Bildserie zeigt Anleitung um eine Webseiten zu Verknüpfen und eine Datei zum Download anzubieten. (16)
Ihr Download erscheint nun in Form eines blauen Textes in der Seite. Klicken Sie abschließend noch auf Speichern und im neuen Fenster auf "Zum Staging".
Bildserie zeigt Anleitung um eine Webseiten zu Verknüpfen und eine Datei zum Download anzubieten. (17)

Abschluss: Öffentlich freigeben (Zum Livesystem)

Ihre Webseiten sind nun fertig. Jedoch sind diese bisher nur in der Vorschau verfügbar.
Damit diese auch online für jeden sichtbar werden, gehen sie in das Site-Management. Öffnen Sie den Strukturbaum in der linken Hälfte des Fensters, bis Sie den Ordner Ihrer Pfarrei oder Ihres Pfarrverbandes sehen. Rechtsklicken Sie auf diesen, damit das Kontextmenü erscheint. Klicken Sie auf den Punkt "Zum Livesystem" unter "Freigeben". Im neuen Fenster wählen Sie bei Freigaben "Alle untergeordneten Strukturpunkte freigeben." und klicken sie auf "OK".
Zeigt die Freigabe von Strukturpunkten im incca CMS.
Herzlichen Glückwunsch Ihre Webseite ist nun online.

Das incca-CMS bietet noch viel mehr Möglichkeiten Ihre Webseite zu gestalten. Alles Weitere wird in unseren Anleitungsseiten erklärt: