In diesem Tutorial Abschnitt befüllen wir unsere Website mit Inhalten.

Standardseite mit Inhalten füllen

In den vorherigen zwei Abschnitten wurde eine Kachelseite erstellt um einen ersten Überblick über die Themen der Webseite zu bieten.

In diesem Abschnitt wird eine normale Inhaltsseite mit Text und Bild erstellt.
Die Webseite wird Folgendes beinhalten:
  • Überschrift und Unterüberschrift
  • Bild der Kirche
  • Kurze Einführung als Text
  • Kurze Beschreibung mit (kleinerem) Bild
  • Impressum des Pfarrverbands mit GIS-Verknüpfung

Ausgangspunkt

Sie sollten sich aktuell wieder in der Standard-Ansicht der Site-Struktur befinden. Links sehen die den Strukturbaum und rechts die zuvor erstellte Unterseite.
Zeigt die Site-Struktur des incca-CMS

Schritt 1: Meta-Daten hinzufügen

Im ersten Schritt fügen Sie die Meta-Daten der Webseite hinzu. Meta-Daten sind wichtig, damit die Suchmaschine (z.B. Google) weiß und auch anzeigen kann, welche Inhalte auf der Webseite zu sehen sind.
Klicken Sie mit der rechten Maustaste auf Ihre Webseite im rechten Bereich des CMS. Wählen Sie dann im Kontextmenü "Bearbeiten". Es öffnet sich ein neues Fenster.
Sollte dieses Fenster nicht wie im Bild aussehen und stattdessen ein roter Balken zu sehen sein, klicken Sie auf den Tab "Allgemein" neben "Inhaltseditor".
Als erstes schreiben Sie in das Feld "Meta-Keywords", einzelne Wörter, die Ihre Webseite beschreiben. Überlegen Sie hier, welche Wörter Sie in Google eingeben würden, um nach Ihrer Webseite zu suchen.
Als Nächstes beschreiben Sie den Inhalt Ihrer Webseite im Feld "Meta-Description". Überlegen Sie hier, welchen Text Sie gerne lesen würden, bei den Suchergebnissen von Google. Fassen Sie sich bitte kurz.
Zuletzt wählen Sie bei "Suchmaschine" den Punkt "Seite indizieren".
Zeigt die Meta-Daten Ansicht im incca-CMS.
Diesen Schritt abschließend, wählen Sie den Tab "Inhaltseditor" im oberen Bereich.

Schritt 2: Die Webseite mit Inhalt füllen

Die Webseite ist bisher noch leer und enthält keine Informationen. Das wird in diesem Schritt geändert.

Zuerst wird eine Überschrift eingefügt.
Klicken Sie hierfür mit der rechten Maustaste auf den Text "Inhalt (Autoren-Regel 0-400)". Wählen Sie nun hier "Text und Bild -> Überschrift".
Bildserie zeigt, wie man neue Inhalte in einer Webseite anlegt. (1)
In dem neuen Fenster schreiben Sie in das Feld neben "Überschrift" den Titel Ihrer aktuellen Webseite. In das Feld neben "Unter-Überschrift" können Sie eine weitere, kleinere Überschrift hinzufügen. Klicken Sie danach auf den Button "Speichern".
Bildserie zeigt, wie man neue Inhalte in einer Webseite anlegt. (2)
Nun sollte Ihre Überschrift in dem Fenster zu lesen sein. Wenn Sie die Maus über den Text bewegen, wird dieser über eine Art "Kasten-Schattierung" hervorgehoben.

Eine Überschrift alleine ist noch nicht sehr informativ. Deswegen fügen wir noch einen Text hinzu.
Klicken Sie hierfür mit der rechten Maustaste auf den zuvor erstellten Überschrift-Text. Wählen Sie hier wieder "Text und Bild" und klicken mit der linken Maustaste auf "Fließtext / Bild".
Bildserie zeigt, wie man neue Inhalte in einer Webseite anlegt. (3)
In dem neuen Fenster schreiben Sie in das große Feld neben "Fließtext" die Informationen, welche Sie an den Webseiten-Besucher weitergeben möchten. Klicken Sie danach auf den Button "Speichern".
Anmerkung
Sie können ihren Text auch etwas "aufpeppen" und verschiedene Formattierungs-Optionen mittels der darüberliegenden Icon-Leiste nutzen. Mehr Informationen finden Sie hier: Fließtext-Optionen
Bildserie zeigt, wie man neue Inhalte in einer Webseite anlegt. (4)
Nun hat die Webseite schon einen guten informativen Text. Aber bisher sieht das noch recht langweilig aus. Deswegen ist es besser noch ein Bild der Kirche hinzu zufügen, damit der Besucher auch eine Vorstellung hat, worüber er gerade liest.

Klicken Sie hierfür mit der rechten Maustaste auf den gerde erstellten längeren Text und wählen Sie "Text und Bild -> Fließtext / Bild".

Wie Sie bestimmt bereits gemerkt haben, signalisiert die Position des Rechts-Klick dem CMS, an welcher Stelle Sie das Bild einfügen wollen. Wenn Sie zum Beispiel wie am Anfang auf die Überschrift rechtsklicken und dann "Text und Bild -> Fießtext / Bild" wählen, würden Sie den neuen Text unter der Überschrift hinzufügen. Auch wenn Sie bereits einen anderen Text darunter haben.

Merken Sie sich bitte:
Neue Inhalte werden unter den Bereich eingefügt, auf den man mit der rechten Maustaste geklickt hat.
Bildserie zeigt, wie man neue Inhalte in einer Webseite anlegt. (5)
In dem neuen Fenster scrollen Sie mit dem Mausrad nach unten bis Sie ein graues Feld mit der Beschreibung "Bilddatei" sehen. Alternativ links-klicken und halten Sie den Balken an der rechten Seite. Ziehen diesen nun in die Position, bis das oben genannte Feld erscheint und lassen die linke Maustaste los.

Klicken Sie nun auf das gelbe Ordner Symbol.
Bildserie zeigt, wie man neue Inhalte in einer Webseite anlegt. (6)
Es öffnet sich ein neues Fenster. In diesem haben Sie bereits in den vorherigen Teilen des Tutorials gearbeitet. In dem sogenannten Medien-Archiv wählen Sie nun mit einem einfachen Linksklick das Bild aus, welches Sie auch auf der Kachelseite für diese Kirche verwendet haben.
Der Dateieintrag sollte nun gräulich hinterlegt sein. Klicken Sie dann auf "Auswählen" am unteren Rand des Fensters.
Bildserie zeigt, wie man neue Inhalte in einer Webseite anlegt. (7)
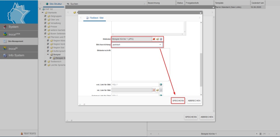
Sie haben nun das Bild ausgewählt und sind zurück im Eigenschaften-Menü von "Text und Bild". Klicken Sie auf das Feld neben "Bildausrichtung" und wählen Sie "zentriert". Danach klicken Sie auf "Speichern".
Bildserie zeigt, wie man neue Inhalte in einer Webseite anlegt. (8)
Nun sollte das Bild auch zu sehen sein.
Zusatzinformationen
Die vorherige Auswahl von "zentriert" bewirkt, dass das Bild größt möglich und mittig auf ihrer Webseite angezeigt wird. Nun gibt es aber auch die Option das Bild kleiner zu machen und neben dem Text anzuzeigen.

Klicken Sie hierzu auf das Bild mit der rechten Maustaste. Wählen Sie nun wieder "Text und Bild -> Fließtext / Bild".
Bildserie zeigt, wie man neue Inhalte in einer Webseite anlegt. (9)
Anstatt entweder Fließtext oder ein Bild einzufügen, können Sie dies auch gleichzeitig eintragen. Schreiben Sie hierfür in das Feld neben "Fließtext" den Text, welcher zum Bild gehört und klicken dann auf das Ordner Symbol neben "Bilddatei". Wählen Sie hier wie zuvor beschrieben Ihr Bild aus und klicken Sie auf "Auswählen". Wenn Sie in das Fenster "Fließtext / Bild" zurückgekehrt sind, wählen Sie bei "Bildausrichtung" anstatt zentriert die Option "links" oder "rechts". Das Bild wird nun entweder links oder rechts vom Text angezeigt.
Bildserie zeigt, wie man neue Inhalte in einer Webseite anlegt. (10)

Schritt 3: Kontaktinformationen auf der Webseite hinzufügen

Im letzten Schritt für diesen Abschnitt werden noch automatisch erzeugte Kontaktinformationen auf der Webseite hinzugefügt.
Klicken Sie nun auf das letzte Element (Text oder Bild) mit der rechten Maustaste. Wählen Sie nun "Applikationen -> Organisation".
Bildserie zeigt, wie man neue Inhalte in einer Webseite anlegt. (11)
Im neu erschienen Fenster klicken Sie auf das gelbe Ordnersymbol. Im Normalfall sollten sie bereits Ihre Pfarreien oder Pfarrverbände sehen können.
Sollten Sie keine Einträge sehen, wenden Sie sich bitte an das Ticket System: ticket@smb-cc.de
Wählen Sie nun Ihre zugehörige Pfarrei oder den zugehörigen Pfarrverband mit einem Links-Klick damit dieser grau hinterlegt ist. (Je nachdem welche Daten auf der Webseite angezeigt werden sollen, wählen Sie den passenden Eintrag oder Ort. Bei einer Unterseite für eine Kirche macht es Sinn die lokale Pfarrei der Kirche auszuwählen.)
Klicken Sie danach auf "Auswählen".
Wenn Sie sehr viele Einträge haben und diese nicht händisch durchgehen möchten, können Sie auch gerne die Filteroptionen auf der linken Seite des Fensters nutzen.
Bildserie zeigt, wie man neue Inhalte in einer Webseite anlegt. (12)
Nun müssen Sie noch auswählen ob eine Karte auf der Webseite mit angezeigt werden soll. Wenn Sie bei "GIS Karten Objekt" den Punkt "GIS Karte sofort anzeigen" wählen, wird diese auf der Webseite angezeigt. Lassen Sie hingegen den Standard, wird nur ein Bild mit Verlinkung auf eine andere Seite angezeigt.
Je nach Auswahl klicken Sie danach auf "Speichern".
Bildserie zeigt, wie man neue Inhalte in einer Webseite anlegt. (13)
Die Webseite ist nun fertig bearbeitet und kann in der Vorschau angezeigt werden. Klicken Sie zum Speichern auf "Speichern" und im folgenden Fenster auf "Zum Staging".
Bildserie zeigt, wie man neue Inhalte in einer Webseite anlegt. (14)

Endsituation

Die Beispielseite des Tutorials sieht nun folgendermaßen aus:
Bildserie zeigt, wie man neue Inhalte in einer Webseite anlegt. (Ende)

Im nächsten Schritt werden Verknüpfungen hinzugefügt, damit die Webseiten auf einander verweisen. Außerdem fügen wir die Möglichkeit eines PDF-Download hinzu.